首级控制网,
1 首级控制网的创建与删除

第一步:创建首级控制网

第二步:进入设置页面

第三步:设置启用的首级控制点

注:如果是首次布设,可先启用一端的首级基准点,平差计算出另一端首级基准点并更控制点设置。
第四步:设置输出的搭接二级控制点

2 平差计算
第一步:下载观测数据,如果已下载,本步跳过。

第二步:系统支持:按时段多期数据合并为1个in1/in2,进行批量平差。选择平差时段如下:

第三步:选择日期

第四步:选择数据时段,系统支持选择特定时段的稳定可靠(例如:夜里不行车时间)数据参与组网平差。

第五步:平差成果文件输出

系统文件浏览,可右键菜单打开目录进行浏览

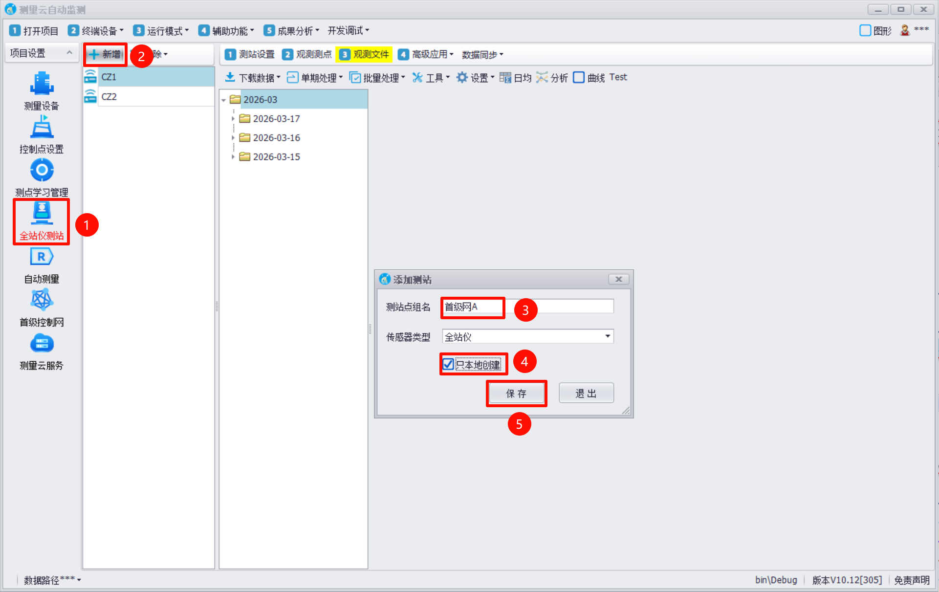
3 测站模式下浏览
第一步:创建同名测站“首级网A”

第二步:浏览分析,测站操作相同,更多分析功能均可使用
