一、优化控制点
第一步:选择in2文件

第二步:优化控制点

第三步:优化控制点坐标可以用于更新控制点

二、更新控制点操作
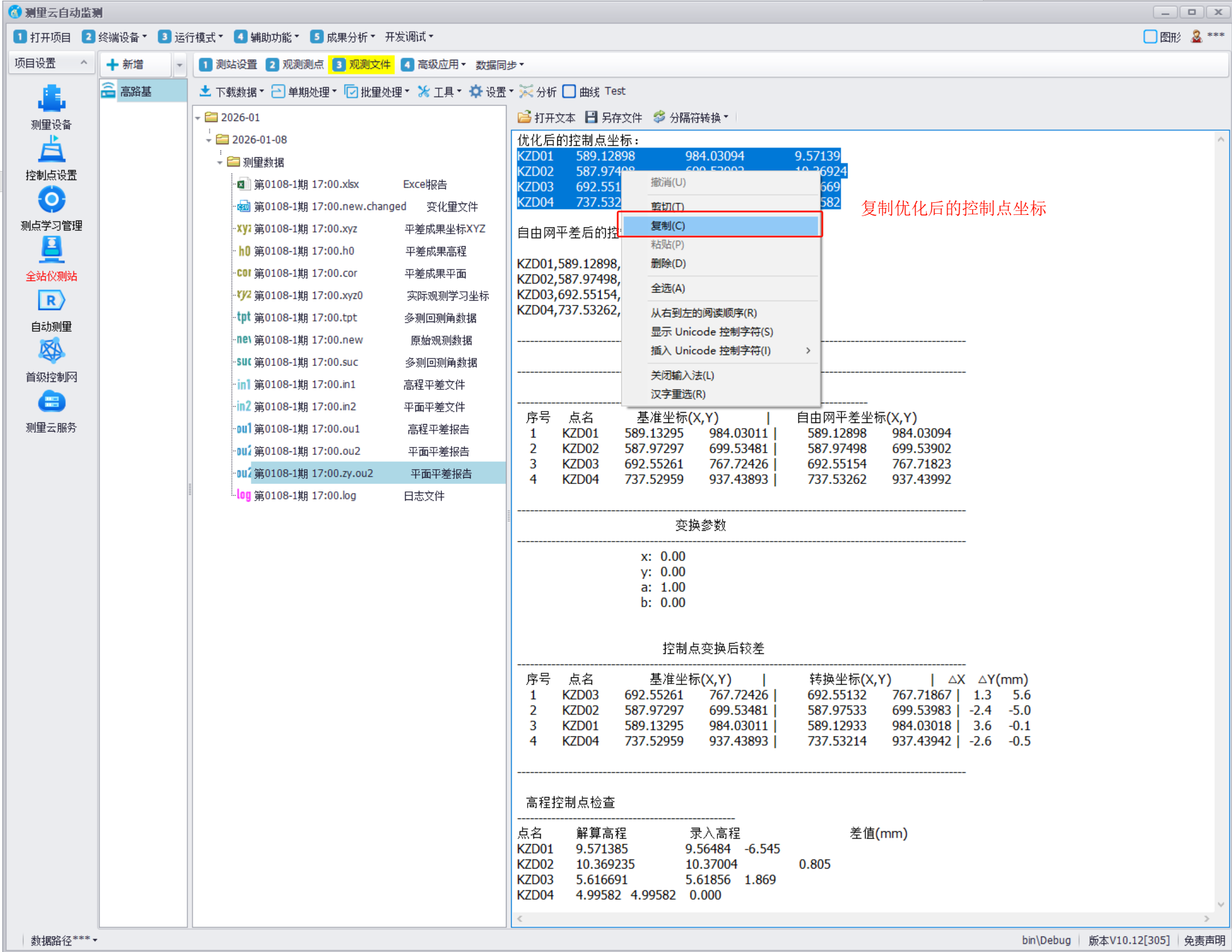
第1步:复制坐标

第2步:进入控制点设置,点击录入控制点

第3步:弹出窗体粘贴控制点

第4步:删除原控制点

第5步:保存

第6步:删除初始值
进入初始值管理界面

清空初始值

第7步:删除上期值
进入上期值界面

全选后点击删除数据

第9步:重新平差

选择日期

第10步:重新上传成果
平差后,将结果上传覆盖云端文件,

第11步:上传配置

第12步:推送至自动化测量托管端

一、优化控制点
第一步:选择in2文件

第二步:优化控制点

第三步:优化控制点坐标可以用于更新控制点

二、更新控制点操作
第1步:复制坐标

第2步:进入控制点设置,点击录入控制点

第3步:弹出窗体粘贴控制点

第4步:删除原控制点

第5步:保存

第6步:删除初始值
进入初始值管理界面

清空初始值

第7步:删除上期值
进入上期值界面

全选后点击删除数据

第9步:重新平差

选择日期

第10步:重新上传成果
平差后,将结果上传覆盖云端文件,

第11步:上传配置

第12步:推送至自动化测量托管端
